IT之家 2 月 26 日消息,IT之家网友 @番茄炒西红柿 昨日(2 月 25 日)在圈子发帖,基于马克 · 古尔曼(Mark Gurman)、9to5Mac 等多家媒体和消息源信息,指出苹果入门 MacBook(A18 Pro)版可能缺失的 7 项功能。

IT之家附上微博内容如下:
MacBook (A18 Pro) 说白了是为了拉开跟基础款 MacBook 和 MacBook Air 的体验差距,定位是替代现在仍在授权经销商销售的 M1 款 MacBook Air。
看看下面这些点能中多少:
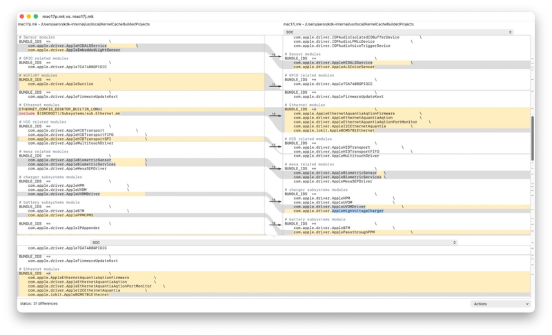
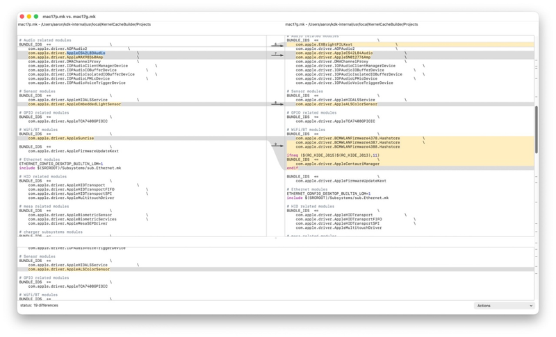
1. 不支持高阻抗耳机 (沿用 M1 MacBook Air 上的 CS42L83 DAC);
2. 不支持原彩显示 (内核没有打包 AppleALSColorSensor 驱动,而是用 HomePod mini 上最基础的
AppleEmbeddedLightSensor.kext);
3. 不支持快充 (内核没有打包 AppleHighVoltageCharger 驱动);
4. 采用联发科的 Wi-Fi 和蓝牙芯片 (代号 Sunrise),与 iPad A16 的 Wi-Fi 版同款;
5. 或不带背光键盘 (适用于 iPad Air M3 的妙控键盘和适用于 iPad A16 的妙控键盘双面夹同样没有背光灯);
6. 运行内存规格为 8GB,满足 Apple Intelligence 的最低要求;
7. 存储规格为 256GB 和 512GB,或有 128GB 的 SKU (面向教育市场),SSD 读写速度和 MacBook Air 会有落差 (特别是 M5 MacBook Pro 用上了 6000MB/s 的硬盘,而 M4 MacBook Air 保持在 3000MB/s)。
以上内容基于公开资料如 Mark Gurman、Macworld、9to5mac、诗篇里的落花、epiphany42 等的整理与推测,仅供讨论交流,不代表最终产品形态。
消息源还分享了 3 张图片,预估是未发布 macOS Tahoe 版本的代码。







