高中物理《静电场》知识点总结
高中物理《静电场》知识点总结
物理学是研究物质最一般的运动规律和物质基本结构的学科。作
为自然科学的带头学科,物理学研究大至宇宙,小至基本粒子等一切
物质最基本的运动形式和规律,因此成为其他各自然科学学科的研究
基础。下面是店铺收集整理的高中物理《静电场》知识点总结,欢迎
阅读,希望大家能够喜欢。
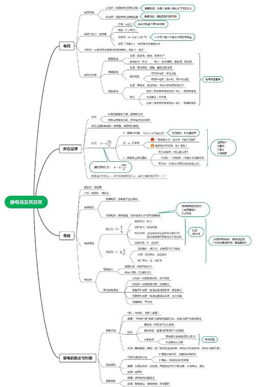
一、电场基本规律
、电荷守恒定律:电荷既不会创生,也不会消灭,它只能从一个

物体转移到另一个物体,或者从物体的一部分转移到另一部分,在转
移过程中,电荷的总量保持不变。
)三种带电方式:摩擦起电,感应起电,接触起电。
)元电荷:最小的带电单元,任何带电体的带电量都是元电荷
的整数倍,e=1.6×10
-19C
——密立根测得
的值。
、库伦定律:

)定律内容:真空中两个静止点电荷之间的相互作用力,与它
们的电荷量的乘积成正比,与它们的距离的平方成反比,作用力的方
向在它们的连线上。
)表达式:
k=9.0×109N·m2
/C2
——静电力常量
)适用条件:真空中静止的点电荷。
二、电场力的性质——电场强度

、电场的基本性质:电场对放入其中的电荷有力的作用。
、电场强度
)定义:电荷在电场中某点受到的电场力
与电荷的带电量
的比值,就叫做该点的电场强度。
)定义式:
无关,只由电场本身决定。
)电场强度是矢量:大小:在数值上为单位电荷受到的电场力。




